Click to Pay
L'option Click to Pay est une option de paiement en ligne intelligente et sans mot de passe qui offre une expérience de paiement rapide et simple conçue pour rendre le paiement plus rapide et plus facile sur tous les appareils. L'option Click to Pay propose un bouton de paiement unique et un flux de paiement standardisé pour tous les systèmes de cartes participants, notamment Mastercard, Visa, American Express et Discover. L'option Click to Pay est basée sur la spécification SRC (Secure Remote Commerce) d'EMVCo et remplace Masterpass, Visa Checkout et Amex Express Checkout.
Les méthodes d'intégration suivantes sont prises en charge :
| Méthodes d'intégration | Transactions |
|---|---|
|
*Pour obtenir des instructions sur l'ajout de l'option Click to Pay à l'intégration Direct Payment, contactez votre your payment service provider. |
Tous |
À propos de la méthode
Lorsqu'un payeur s'inscrit pour l'option Click to Pay, il utilise son adresse électronique et ajoute ses cartes de paiement à son profil Click to Pay.
Lors du paiement sur votre site Web :
- Le payeur indique son adresse électronique.
- Le payeur effectue une étape de vérification supplémentaire avec un mot de passe à usage unique.
- Les détails de la carte du payeur sont récupérés de son profil Click to Pay et affichés.
- Le payeur peut sélectionner la carte à utiliser pour le paiement.
- L'option Click to Pay affiche un composant d'interface utilisateur (DCF) de Digital Card Facilitator avec les détails du paiement. Le payeur accepte les détails et confirme le paiement.
Pour éviter l'étape de vérification par mot de passe à usage unique à l'avenir, le payeur peut choisir l'option Se souvenir de moi afin d'ignorer toute vérification lorsqu'il utilise le même navigateur lors d'un prochain paiement.
Dans son profil Click to Pay, le payeur peut stocker plusieurs cartes de crédit, de débit ou prépayées, les adresses de facturation associées et plusieurs adresses d'expédition. Les détails de la carte sont stockés en toute sécurité et une sécurité supplémentaire est fournie en proposant la segmentation en jetons de réseau lorsque cela est possible dans le marché du payeur. L'option Click to Pay permet au payeur de sélectionner les détails de paiement à utiliser pour le paiement ; cependant, le paiement lui-même est traité à l'aide de l'acquéreur configuré pour votre profil de commerçant sur American Express Payment Gateway.
Si le payeur n'a pas de profil Click to Pay existant, il peut en créer un pendant le processus de paiement en indiquant son adresse électronique et les détails de sa carte et en sélectionnant de procéder à Click to Pay. L'option Click to Pay affiche le composant DCF où le payeur peut ajouter ses coordonnées et créer son profil Click to Pay avant de confirmer le paiement. Si le payeur ne souhaite pas utiliser l'option Click to Pay, il fournit les détails de sa carte pour un paiement normal par carte de crédit ou de débit et choisit de procéder au paiement en tant qu'invité.
L'option Click to Pay offre les avantages suivants :
- Reconnaissance intelligente du payeur, « intégrée » au flux de paiement, afin de permettre un paiement plus rapide pour les utilisateurs invités sur tous les appareils, sans mot de passe à mémoriser.
- Nombre de clics et saisies manuelles de carte réduits, de manière à augmenter les conversions et créer des expériences sans friction.
- Augmentation potentielle des taux d'approbation des autorisations, grâce à la segmentation en jetons de réseau, ce qui permet de réduire le nombre de refus évitables.
- Option basée sur les normes SRC d'EMVCo pour créer une expérience utilisateur cohérente et réduire les taux de fraude lors des paiements en ligne en tant qu'invité.
- Échange sécurisé des données de paiement, notamment les détails de la carte, les détails de l'adresse de facturation et d'expédition.
Principales fonctionnalités prises en charge
Lorsque vous utilisez Click to Pay comme mode de paiement, vous pouvez :
- Effectuer des paiements à l'aide d'un paiement en une seule action ou d'une autorisation en deux étapes et de transactions Capture (Collecter).
- Effectuer des remboursements, des annulations et des décaissements.
- Ajouter des données supplémentaires à vos demandes pour rendre le paiement plus convivial pour le payeur ou faciliter son traitement dans le système de paiement.
Détails de paiement retournés
Click to Pay renvoie différents types de détails de paiement à la passerelle et donc à vous, en fonction de ce que la passerelle a demandé, de votre configuration dans le système Click to Pay et du système de cartes utilisé. En règle générale, Click to Pay renvoie un jeton de réseau, l'expiration du jeton, un cryptogramme complet lorsque pris en charge par le système de cartes, et les détails masqués de la carte.
Si la carte utilisée ne prend pas en charge la segmentation en jetons du réseau, par exemple si l'émetteur ne participe pas, Click to Pay renvoie les détails de la carte, tels que le numéro de la carte et l'expiration de la carte, au lieu des détails du jeton de réseau.
Les détails de paiement fournis par le payeur lors de l'interaction C2P sont stockés dans la session et renvoyés dans la réponse de transaction pour toutes les demandes d'API effectuées à l'aide de la session :
Détails du jeton de réseau
Si la réponse contient des détails sur le jeton de réseau, le champ sourceOfFunds.type est défini sur SCHEME_TOKEN. En outre :
- Les détails masqués de la carte sont renvoyés dans les champs suivants :
sourceOfFunds.provided.card.numbersourceOfFunds.provided.card.expiry.yearsourceOfFunds.provided.card.expiry.month
- Les détails du jeton de réseau sont retournés dans les champs suivants :
sourceOfFunds.provided.card.deviceSpecificNumbersourceOfFunds.provided.card.deviceSpecificExpiry.monthsourceOfFunds.provided.card.deviceSpecificExpiry.year
- American Express ne prend pas en charge ce type de jeton de réseau.
- Le cryptogramme complet du jeton de réseau n'est renvoyé que dans la réponse UPDATE SESSION FROM WALLET (Mettre à jour la session à partir du portefeuille), et non dans les réponses de transaction de paiement.
Détails de la carte
Si la segmentation en jetons du réseau n'est pas prise en charge et que les détails de la carte sont renvoyés à la place, le champ sourceOfFunds.type est défini sur CARD. De plus, les détails masqués de la carte suivants sont renvoyés :
- sourceOfFunds.provided.card.number
- sourceOfFunds.provided.card.expiry.year
- sourceOfFunds.provided.card.expiry.month
Détails du payeur
Le nom et le numéro de téléphone du payeur sont fournis dans l'objet customer. L'adresse électronique du payeur est fournie dans le champ customer.email, si vous avez défini consumerEmailAddressRequested avec la valeur true dans votre demande.
Adresse de facturation
L'adresse de facturation associée à la carte est renseignée dans les champs de l'objet billing.address.
Adresse d'expédition
Si vous avez défini collectShippingAddress avec la valeur true dans votre demande, l'adresse de livraison est fournie dans les champs de l'objet shipping.address.
Conditions préalables
Pour utiliser Click to Pay comme mode de paiement :
- Contactez votre your payment service provider pour vous assurer que l'option Click to Pay est disponible et pour activer le privilège requis permettant de l'utiliser.
- Intégrez et activez l'option SRC pour votre compte de commerçant dans Merchant Administration (MA). Accédez à Admin > Configuration SRC et suivez les instructions.
Ajouter la méthode à votre intégration
Suivez les instructions pour les méthodes d'intégration que vous souhaitez utiliser.
Pour des exemples de demandes de transaction Click to Pay, téléchargez la collection Postman.
Hosted Checkout
Si votre profil de commerçant a été activé pour utiliser Click to Pay, cette option est automatiquement proposée à vos payeurs sur la page de paiement hébergée dans les options de paiement par carte de crédit et de débit :
- Si le payeur dispose d'un profil Click to Pay existant et qu'il entre son adresse électronique ou que vous la fournissez dans la demande
INITIATE CHECKOUT(Lancer le paiement), le payeur doit entrer un mot de passe à usage unique et les cartes stockées dans son profil Click to Pay sont ensuite affichées pour sélection. - Si le payeur dispose d'un profil Click to Pay existant et est reconnu par les cookies, les cartes stockées dans son profil Click to Pay sont affichées pour la sélection.
- Si le payeur n'a pas de profil Click to Pay existant, la page de paiement hébergée lui permet d'en créer un et de stocker les détails de la carte pour celui-ci.
Pour permettre au payeur d'utiliser l'option Click to Pay dans votre intégration Hosted Checkout, implémentez votre intégration Hosted Checkout générique en tenant compte des points suivants :
- Adresse d'expédition : les payeurs ne peuvent pas sélectionner une adresse de livraison lors de l'interaction Click to Pay. Si vous avez besoin d'une adresse d'expédition pour la commande, recueillez ces informations avant d'envoyer la demande
INITIATE CHECKOUT(Lancer le paiement). - Adresse de facturation : lors de l'interaction Click to Pay, l'adresse de facturation est toujours collectée auprès du payeur.
- Authentification 3-D Secure (3DS) : si vous êtes configuré pour l'authentification 3DS, Hosted Checkout effectue automatiquement une authentification 3DS après l'interaction Click to Pay.
- Champs importants dans la demande
INITIATE CHECKOUT(Lancer le paiement) : ajoutez les champs du tableau suivant à votre demande, si possible.
Tableau : Champs Click to Pay importants dans la demande INITIATE CHECKOUT (Lancer le paiement)
| Champ | Description | Obligatoire |
|---|---|---|
| interaction.pays | Pour le composant DCF, le pays de l'interaction détermine le contenu spécifique au pays présenté au payeur au cours de l'interaction Click to Pay, comme par exemple, les Conditions générales. La valeur que vous avez configurée par rapport à votre profil de commerçant sur la passerelle est utilisée par défaut. Ajoutez ce champ à votre demande si vous souhaitez remplacer la valeur de votre profil de commerçant pour cette interaction. | Facultatif |
| interaction.locale | Pour le composant DCF, le paramètre régional de l'interaction détermine la langue d'affichage. Par défaut, la langue configurée dans le navigateur du payeur est utilisée. Si la langue du payeur ne peut pas être déterminée ou n'est pas prise en charge, en_US est utilisé. Si vous souhaitez remplacer la valeur, ajoutez ce champ à votre demande. Actuellement, les langues prises en charge sont l'anglais britannique (en_UK), l'espagnol (es_ES), le français canadien (fr_CA), le portugais brésilien (pt_BR) et le chinois de Hong Kong (zh_HK). | Facultatif |
| merchant.name | Indiquez votre nom commercial, c'est-à-dire le nom connu par votre payeur. Le nom peut être affiché lors de l'interaction Click to Pay. | Obligatoire |
| merchant.url | Indiquez l'URL de votre site Web que le payeur utilise. L'URL peut être affichée lors de l'interaction Click to Pay. | Obligatoire |
| customer.email | L'adresse électronique du payeur est toujours collectée lors de l'interaction Click to Pay. Si vous connaissez déjà l'adresse électronique du payeur, ajoutez le champ customer.email à votre demande pour permettre au payeur d'éviter de saisir son adresse électronique lors de l'interaction Click to Pay. | Obligatoire |
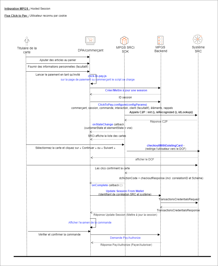
Hosted Session
Si vous autorisez le payeur à utiliser Click to Pay dans votre intégration Hosted Session, vous devez prendre en charge trois scénarios de payeur différents pour soumettre un paiement :
- Nouvel utilisateur : lorsqu'un payeur utilise Click to Pay pour la première fois ou souhaite fournir une nouvelle carte.
- Utilisateur reconnu : avec cookie lorsqu'un payeur qui revient est reconnu à partir des cookies.
- Utilisateur reconnu : par e-mail lorsqu'un payeur est reconnu à partir de son adresse électronique.
Les figures suivantes illustrent les flux liés aux trois scénarios. Pour plus d'informations sur la manière d'implémenter ces scénarios, voir Intégration Hosted Session Click to Pay.
Figure : Nouveau flux d'utilisateur
Figure : Flux Utilisateur reconnu par cookie
Figure : Flux Utilisateur reconnu par e-mail
Tester la méthode
Les tableaux suivants décrivent les configurations de test prises en charge.
Tableau : Configurations de test prises en charge
| Environnement | Profil du commerçant | Type de carte utilisée | Objectif |
|---|---|---|---|
| Test (MTF) | Production | Carte de test Sandbox de l'option Click to Pay | Test via la partie Sandbox de l'option Click to Pay du flux de paiement uniquement. |
| Test (MTF) | Test | Carte de test fournie par votre your payment service provider | Lors du test de l'intégration du commerçant avec la passerelle uniquement, la partie Click to Pay du flux est simulée. |
| Production | Production | Cartes de production détenues par le commerçant | Tests complets de bout en bout avec la passerelle et Click to Pay |
| Production | Test | Cartes de test provenant de la passerelle | Lors du test de l'intégration du commerçant avec la passerelle uniquement, la partie Click to Pay du flux est simulée. |
Test statique
Lorsque vous avez terminé votre intégration avec la passerelle pour l'option Click to Pay, vous pouvez la tester en utilisant votre profil de commerçant de test, c'est-à-dire votre ID de commerçant préfixé par TEST. Lors de l'utilisation du profil de commerçant de test, la passerelle fournit un simulateur pour l'interaction Click to Pay. Le simulateur Click to Pay utilise un ensemble de détails de paiement prédéfinis qui ne peuvent pas être modifiés. Suivant les détails de paiement prédéfinis, vous pouvez déclencher et tester différents scénarios, comme décrits ci-dessous.
La deuxième colonne des tableaux ci-dessous indique les quatre derniers chiffres du FPAN sélectionnés par le payeur lors de l'interaction Click to Pay. Pour déclencher un scénario, sélectionnez le FPAN correspondant sur le simulateur au cours de l'interaction Click to Pay du payeur.
Scénario 1 : Click to Pay renvoie un jeton de réseau et un cryptogramme complet
| Système | 4 derniers chiffres du FPAN | ID de corrélation SRC | Réponse de l'opération UPDATE SESSION FROM WALLET (Mettre à jour la session à partir du portefeuille) | Réponse de l'opération AUTHORIZE (Autoriser) ou PAY (Payer) |
|---|---|---|---|---|
| Mastercard | xxx0007 | 783a935d-c6a9-4289-b19d-c3336f998b57 |
Adresse d'expédition
Détails du client
Adresse de facturation
|
Adresse d'expédition
Détails du client
Adresse de facturation
|
| Visa | xxx4198 | 12345671-visaTAVV-expiry1232-colShiptrue |
Adresse d'expédition
Détails du client
Adresse de facturation
|
Adresse d'expédition
Détails du client
Adresse de facturation
|
Scénario 2 : Click to Pay renvoie un jeton de réseau et un cryptogramme visuel dynamique
| Système | 4 derniers chiffres du FPAN | ID de corrélation SRC | Réponse de l'opération UPDATE SESSION FROM WALLET (Mettre à jour la session à partir du portefeuille) | Réponse de l'opération AUTHORIZE (Autoriser) ou PAY (Payer) |
|---|---|---|---|---|
| Mastercard | xxx0008 | 261af700-e576-43bf-af92-bd0f6810e8fb |
Adresse d'expédition
Détails du client
Adresse de facturation
|
Adresse d'expédition
Détails du client
Adresse de facturation
|
| Visa | xxx3333 | 12345671-visaDTVV-expiry1232-colShiptrue |
Adresse d'expédition
Détails du client
Adresse de facturation
|
Adresse d'expédition
Détails du client
Adresse de facturation
|
| American Express | xxx0017 | 4c26bae3-0638-4766-9539-58ae12844333 |
Adresse d'expédition
Détails du client
Adresse de facturation
|
Adresse d'expédition
Détails du client
Adresse de facturation
|
Scénario 3 : Lorsque la segmentation en jetons de réseau n'est pas prise en charge, l'option Click to Pay renvoie le numéro de carte et la date d'expiration
| Système | 4 derniers chiffres du FPAN | ID de corrélation SRC | Réponse de l'opération UPDATE SESSION FROM WALLET (Mettre à jour la session à partir du portefeuille) | Réponse de l'opération AUTHORIZE (Autoriser) ou PAY (Payer) |
|---|---|---|---|---|
| Mastercard | xxx0305 | 8e455e8b-4e52-46cf-a3da-83aa3cf9a76e |
Adresse d'expédition
Détails du client
Adresse de facturation
|
Adresse d'expédition
Détails du client
Adresse de facturation
|
| Visa | xxx4821 | 12345671-visa1-expiry1232 |
Détails du client
Adresse de facturation
|
Détails du client
Adresse de facturation
|
| American Express | xxx4564 | 86584dcc-280f-4b57-8da4-49cd1067a2eb |
Adresse d'expédition
Détails du client
Adresse de facturation
|
Adresse d'expédition
Détails du client
Adresse de facturation
|
Test de l'option SRC avec l'authentification 3-D Secure
Si votre profil de commerçant est activé pour l'authentification 3-D Secure (3DS), vous pouvez utiliser les tableaux suivants pour déclencher un flux sans friction ou un flux d'authentification.
Scénario 4 : flux d'authentification 3DS2
| Système | 4 derniers chiffres du FPAN | ID de corrélation SRC | Réponse de l'API |
|---|---|---|---|
| Mastercard | xxx0009 | 1049624e-cc67-45f6-bd5f-c625eb4c6cc1 |
|
| Visa | xxx4222 | 12345671-SRC3DSChallenge-expiry1232-colShiptrue |
|
| American Express | xxx4570 | 20e051bc-bd25-46db-a7d3-d2944fbb05cf |
|
Scénario 5 : Flux sans friction 3DS2
| Système | 4 derniers chiffres du FPAN | ID de corrélation SRC | Réponse de l'API |
|---|---|---|---|
| Mastercard | 0010 | 16e051bc-bd25-46db-a7d3-d2944fbb05cf |
|
| Visa | xxx4180 | 12345671-SRC3DSFrictionless-expiry1232-colShiptrue |
|
| American Express | 4571 | 17e051bc-bd25-46db-a7d3-d2944fbb05cf |
|
Questions fréquentes
En tant que payeur, j'ai ajouté une carte à mon portefeuille Click To Pay, pourquoi n'apparaît-elle pas sur la page de paiement ?
Bien que le profil Click to Pay de votre payeur puisse contenir des cartes pour tous les systèmes de cartes pris en charge, il ne peut utiliser Click to Pay que pour les cartes pour lesquelles :
- Le système de cartes a été activé pour l'option Click to Pay sur votre profil de commerçant.
- Votre profil de commerçant est configuré pour traiter les cartes avec ce système et la devise de transaction.
Les tests de bout en bout sont-ils disponibles avec Click to Pay ?
Actuellement, les tests de bout en bout ne sont pas pris en charge avec Click to Pay. Vous pouvez utiliser votre compte de commerçant dans l'environnement de test (MTF) pour tester le traitement jusqu'à l'interaction Click to Pay uniquement ou en utilisant la sandbox Click to Pay pour le traitement d'interaction proprement dit.